Einfügen von Bildern und Grafiken

Sie haben die Möglichkeit, in verschiedenen Masken Bilder (Fotos, Grafiken, Screenshots) einzufügen. Dafür bietet EVEBI folgende Möglichkeiten:
- Das Bild liegt als Foto oder Grafik auf dem Computer vor.
- Übernahme eines Screenshots.
Folgende Formate werden unterstützt: jpg, bmp, png
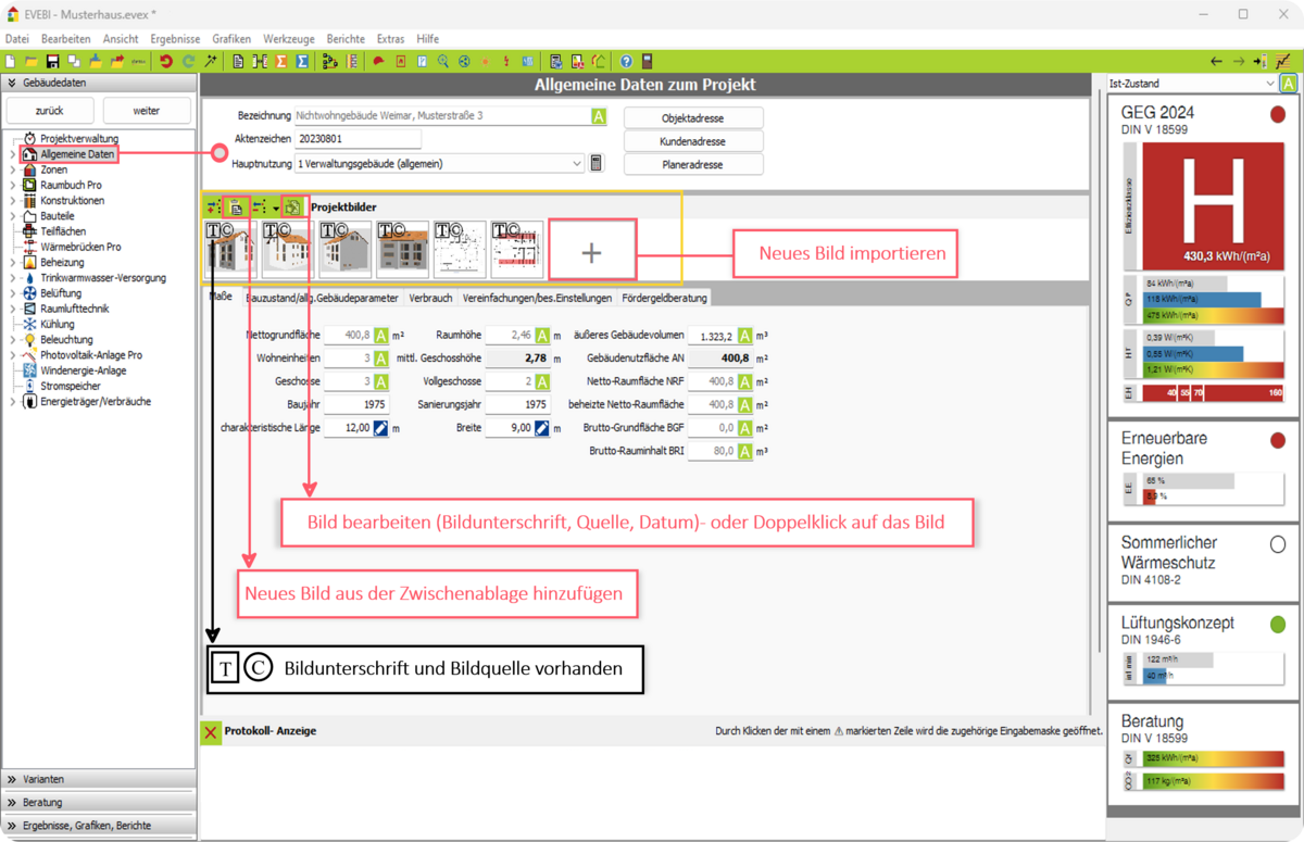
Vorgehen zum Einbinden/Bearbeiten von Bildern
- Die Symbolleiste oberhalb der Bildleiste unterstützt das Einfügen und Bearbeiten von Bildern.
- Ein neues Bild kann importiert werden (Bild ist vorhanden)
- Zu jedem Bild muss eine Bezeichnung, eine Bildquelle sowie ein Datum angegeben werden.
- Über das Kontextmenü (rechte Maustaste) werden zusätzlich die Bildfunktionen angeboten.
- Die Bilder, Bildunterschriften und Bildquellen werden in die entsprechenden Berichte übernommen.