Bearbeiten: TWW-Erzeuger verbessern
Es können nur Maßnahmen bearbeitet werden, welche bereits über den Maßnahmenassistenten erfasst wurden. Die Maßnahmen werden in einem Maßnahmenkatalog abgelegt und können dann bearbeitet werden.
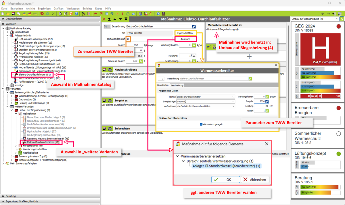
Erläuterungen zum Maßnahmenkatalog finden Sie unter: Maßnahmenkatalog
Achtung! Das Bearbeiten einer Maßnahme hat Auswirkung auf alle Varianten, denen diese Maßnahme bereits zugeordnet ist!
Maske der Maßnahme (Schritt 3)
Dialog Eigenschaften der Maßnahme
Vorgehen zum Bearbeiten einer Maßnahme
- Wählen Sie das Register Varianten.
- Öffnen Sie im Navigationsbereich den Eintrag Maßnahmenkatalog. Bereits vorhandene Maßnahmen werden aufgelistet.
- Markieren Sie im Navigationsbereich die zu bearbeitende Maßnahme. Die zugehörige Maske zur Maßnahme wird angezeigt: siehe Bild
Sie können die Maßnahme jetzt anpassen.
Maßnahme anpassen
- Geben Sie die Bezeichnung der Maßnahme ein.
- Prüfen Sie die Kosten und die Nutzungsdauer der Maßnahme. Kosten:Die Kosten beziehen sich auf die Regelung. zus. Kosten: Tragen Sie hier ggf. Kosten ein, die zusätzlich zu den Kosten anfallen. Nutzung: Geben Sie die Nutzungsdauer der Maßnahme an. Diese wird bei der Wirtschaftlichkeitsberechnung berücksichtigt. Haben Sie in einer Variante Maßnahmen mit verschiedenen Nutzungsdauern erfasst, so werden für die Berechnung der Wirtschaftlichkeit die Nutzungsdauern nach der Investitionssumme gewichtet.
- Eigenschaften: Eigenschaften der Maßnahme ändern (siehe unten).
- Über die Schaltfläche

- Beschreibung: Die Beschreibung der Maßnahme wird aus der Maßnahmendatenbank übernommen. Sie können den Text natürlich ändern. Durch Doppelklick in das Beschreibungsfeld wird der interne Editor von EVEBI geöffnet. Hier können Sie auf Textbausteine zugreifen und eigene Grafiken einfügen.
- Bild aus DB einfügen: Befindet sich in der Maßnahmendatenbank zur gewählten Maßnahme eine Grafik, so erscheint zusätzlich die Option Bild aus DB einfügen. Durch Aktivieren dieser Option können Sie die Grafik in den Bericht übernehmen.
- Bestätigen Sie die Maßnahme mit

- Rechnen Sie die Bilanz über das Symbol
Eigenschaften der Maßnahme
Energieträger: In Abhängigkeit der gewählten Maßnahme ist dieser bereits vorbelegt.
Deckung: Dieses Feld wird nur angezeigt, wenn der TWW-Erzeuger hinzugefügt wird. Für die Berechnung nach DIN V 18599 ist diese Eingabe nicht relevant.
Leistung: Geben Sie hier die Leistung des TWW-Erzeugers ein.

