Konfiguration der Bauprodukte
Informationen zur Ökobilanzierung finden Sie unter Ökobilanzierung
Konfigurieren Sie die Bauprodukte
Die Zuordnung der Datensätze der ÖKOBAUDAT erfolgt fast komplett automatisch anhand der vorgefundenen Baumaterialien und Anlagentechnik.
Baukonstruktionen:
Konstruktionen: Zu jeder Schicht in den Konstruktionen ist der entsprechende Datensatz der ÖKOBAUDAT hinterlegt.
Fenster/Türen: Zu jedem Fenster bzw. jeder Tür ist sowohl für den Rahmen als auch für den Glasanteil der entsprechende Datensatz der ÖKOBAUDAT hinterlegt.
Die automatische Zuordnung erfolgt durch Auswahl der Elemente (Bauteilschicht, Fenster etc.) aus der jeweiligen Datenbank (Baustoffe, Fenster etc.).
Technische Anlagen:
Anlagentechnik: Die zugehörigen Anlagenteile (Heizung, Speicher etc.) finden Sie ebenfalls in den Heizungsdaten im Ist-Zustand.
Ausstattung: Ausstattungen wie Sanitärobjekte, Aufzüge, Leitungen u.ä. werden in den Einstellungen zum Lebenszyklus festgelegt. Auch hier erfolgt eine automatische Zuordnung der Datensätze der ÖKOBAUDAT.
Anpassungen und Ergänzungen können in der Maske Konfiguration der Bauprodukte vorgenommen werden.
Übersicht über die Konfiguration der Bauprodukte

- Klicken Sie auf dem Register Beratung im Projekt-Explorer den Eintrag Nachhaltigkeit, Konfiguration Bauprodukte. Die Maske zur Konfiguration wird geöffnet (siehe nebenstehendes Bild).
Die zum Projekt gehörenden Bauprodukte werden tabellarisch dargestellt.
Dazu folgende Erläuterungen:
- Spalte KG: Hier wird die Kostengruppe (300, 320 etc.) angezeigt. Bei den Kostengruppen 300 (320, 330 etc.) handelt es sich um Baukonstruktionen, bei den Kostengruppen 400 (410, 420 etc.) um technische Anlagen.
- Spalte Bauprodukt: Hierbei handelt es sich bei KG 300 um Schichten der Konstruktionen und bei KG 400 um technische Anlagen. Die KG 499 ist für die verwendeten Energieträger reserviert.
- Pfeil: Durch Klicken auf den Pfeil rechts neben dem Bauprodukt öffnet sich der zugehörige Eingabedialog.
- Kl. OBD / Bez. OBD: Klasse ÖKOBAUDAT / Bezeichnung ÖKOBAUDAT: Klasse und Bezeichnung des zugeordneten Datensatzes der ÖKOBADAT.
- Datensatztyp: Es wird zwischen den Datensatztypen specific dataset, average dataset und generic data unterschieden. Informationen dazu finden Sie Ökobilanzierung
- Bil.: Bilanz - Gemäß der Abschneideregeln nach QNG ist es erlaubt, Bauprodukte von der Berechnung auszunehmen.
Bauprodukt bearbeiten

- Klicken Sie das Symbol
- In diesem Dialog können Sie die Zuordnung der ÖKOBADAT ändern, Bilder hinzufügen und Kommentare ergänzen. Die Daten im oberen Dialogbereich werden aus dem Bauprodukt (links) und der ÖKOBAUDAT (rechts) übernommen und können nicht geändert werden.
- Für freie Datensätze können die Kostengruppe, Menge und Masse entsprechend angepasst werden.
- Die automatische Vergabe der Nutzungsdauern beruht auf Absprachen mit dem BBSR. Diese sind anzupassen. Als Datengrundlage dient die Tabelle Nutzungsdauern von Bauteilen für Lebenszyklusanalysen nach Bewertungssystem Nachhaltiges Bauen (BNB) mit Stand 24.02.2017. Die Nutzungsdauer kann aber in Abhängigkeit des Materials, dessen Einbaulage etc. abweichen. Daher ist sie zu überprüfen und im Bedarfsfall abweichend festzulegen. Die Nutzungsdauer bestimmt, ob und wie oft das Bauprodukt im Laufe des Lebenszyklus ausgetauscht wird (und damit Umweltwirkungen generiert). 50 bedeutet dabei: kein Austausch im Lebenszyklus, 25 bis 49 bedeutet: einmaliger Austausch usw.
Informationen dazu finden Sie unter dem folgenden Link: nachhaltigesbauen.de/austausch/nutzungsdauern-von-bauteilen/
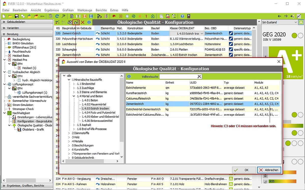
ÖKOBAUDAT bzw. Tabelle Ökobilanzierung Rechenwerte 2023 neu zuordnen

- Klicken Sie das Symbol
- Wählen Sie den passenden Datensatz. Achten Sie auf die Vollständigkeit der Daten (Module C3 oder C4).
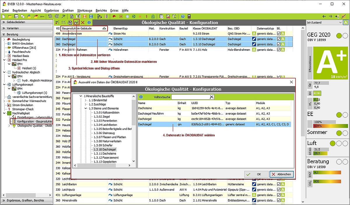
Bauprodukte zusammenfassen

- Sortieren Sie die Datensätze nach Bauprodukt durch Klicken auf die Spalte Bauprodukte im Gebäude.
- Markieren Sie die Bauprodukte, welche Sie zusammenfassen wollen durch Festhalten der linken Maustaste.
- Klicken Sie das Symbol
- Wählen Sie den gewünschten Datensatz aus der ÖKOBAUDAT aus und bestätigen Sie die Auswahl mit OK. Die markierten Bauprodukten wird der gewählte Datensatz der ÖKOBAUDAT zugeordnet.
Zusätzliches Bauprodukt erfassen

Für Datensätze der ÖKOBAUDAT ohne Angaben zum Modul C (C3, C4) sind zusätzliche Bauprodukt-Datensätze (End of life) zu erfassen. Weiterhin können Bauprodukt-Datensätze für Produkte angelegt werden, welche nicht automatisch generiert wurden.
- Klicken Sie das Symbol
- Klicken Sie das Symbol
- Klicken Sie die Schaltfläche
und wählen Sie aus der ÖKOBAUDAT den gewünschten Datensatz. Achten Sie auf die Vollständigkeit der Daten (Module C3 oder C4). - Ergänzen Sie die Daten zum Bauprodukt wie Kostengruppe, Bauprodukt, Menge und Masse.
Details der ÖKOBAUDAT bzw. der Tabelle Ökobilanzierung Rechenwerte 2023 im Browser anzeigen

- Markieren Sie das Bauprodukt, zu welchem Sie den ÖKOBAUDAT-Datensatz einsehen wollen.
- Klicken Sie das Symbol