Zum Inhalt

Allgemeine Daten zum Gebäude

Hinweise:

  • Die hier beschriebene Programm-Version entspricht der Ausbaustufe EVEBI Pro (Wohn- und Nichtwohngebäude). Sollten Sie hier Angaben finden, die Ihrem Programm nicht entsprechen, so arbeiten Sie mit der Ausbaustufe EVEBI (Wohngebäude).
  • In der Projektverwaltung wird das Berechnungsverfahren gewählt. Diese Auswahl hat Auswirkungen auf die Datenerfassung (die Masken werden entsprechend angepasst) und auf die Berechnung. Zu den allgemeinen Daten gehören (siehe Maske unten):

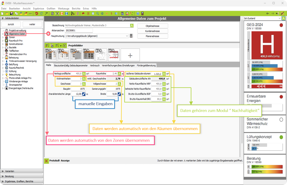
  • allgemeine Projektdaten (Bezeichnung, Gemarkung, Objektadresse, Kundenadresse, Planeradresse etc.), siehe Allgemeine Projektdaten erfassen

  • Register Maße: Maße des Gebäudes (beheizte Fläche, Raumhöhe etc.), siehe Maße des Gebäudes erfassen
  • Register Bauzustand/allg. Gebäudeparameter: Daten zum Bauzustand (GEG-Angaben) sowie Haustyp (LEG-Angaben), siehe Bauzustand allgemeine Gebäudeparameter erfassen
  • Register Nutzung: Daten zur Nutzung (Innentemperatur, Personen, Lüftung, Gebäudekategorie etc.), nur gültig im Berechnungsverfahren nach LEG, siehe Nutzung erfassen (nur LEG)
  • Register Klima: Daten zu Wetter und Exposition (Wetterstation, Lage etc.), nur gültig im Berechnungsverfahren nach LEG, siehe Klima angeben (nur LEG)
  • Register Verbrauch: Einträge an dieser Stelle sind wichtig für die Funktion Justierung-Verbrauch/Bedarf siehe Verbrauch zum Projekt erfassen
  • Register Vereinfachungen/bes. Einstellungen: Festlegen der Heiztage (Auswahl hat nur auf Berechnung nach DIN 4108 Einfluss) und mögliche Anwendung an Vereinfachungen nach §50 Abs. 4 GEG bzw. Bekanntmachungen.
    Allgemeine Daten
    Allgemeine Daten

Aufruf der allgemeinen Daten

  1. Wählen Sie links das Register GEBÄUDEDATEN.
  2. Klicken Sie im Navigationsbereich den Eintrag ALLGEMEINE DATEN. Die Maske zu den allgemeinen Daten wird geöffnet.

Hinweis:Haben Sie ein neues Projekt angelegt (Assistent, ausführliches Verfahren), wechselt das Programm automatisch in die Maske der Allgemeinen Daten.