Der Navigationsbereich
Der Navigationsbereich dient Ihnen einerseits als Überblick und andererseits als schneller Einstieg in die Programmfunktionen.
Das Bild zeigt Ihnen ein Beispiel für den Navigationsbereich auf dem Register Gebäudedaten:
Hier können Sie durch Klicken auf einen Eintrag die zugehörige Maske aufrufen und die Daten bearbeiten.
Der Aufbau des Navigationsbereiches ist von der Programmausbaustufe (EVEBI prismo, cubo oder tetro) und den eingestellten Projekt-Einstellungen abhängig.
Informationen zu den Projekt-Einstellungen finden Sie unter: Projektverwaltung.
Wechsel zwischen Registern über Tastatur
Es ist möglich, im Projekt-Explorer zwischen den Registern mittels Tastatur zu wechseln. Es wird die jeweils zuletzt geöffnete Maske angezeigt.
- Gebäudedaten: Strg 1
- Varianten: Strg 2
- Beratung: Strg 3
- Ergebnisse: Strg 4
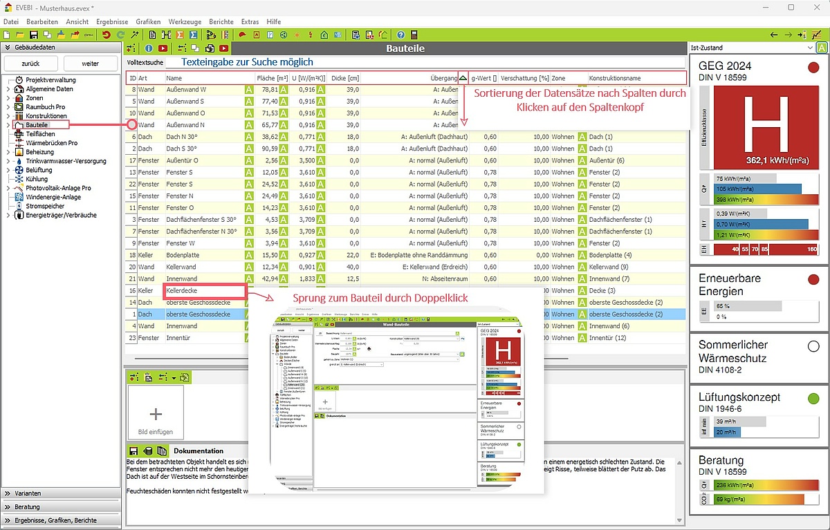
Hauptknoten - Tabellenübersicht
Beim Klicken auf einen Hauptknoten im Projekt-Explorer werden alle vorhandenen Elemente in einer Tabelle angezeigt:
- Sortieren: Klicken auf den Spaltenkopf
- Suchen: Eingabe eines freien Textes in das Suchfeld
- Sprung zu einem Element: Doppelklick auf das Element
