Der Navigationsbereich
Der Navigationsbereich dient Ihnen einerseits als Überblick und andererseits als schneller Einstieg in die Programmfunktionen.
Das Bild zeigt Ihnen ein Beispiel für den Navigationsbereich auf dem Register Gebäudedaten:

Hier können Sie durch Klicken auf einen Eintrag den zugehörigen Dialog aufrufen und die Daten bearbeiten.
Der Aufbau des Navigationsbereiches ist von der Programmausbaustufe und den eingestellten Projekt-Einstellungen abhängig.
Informationen zu den Projekt-Einstellungen finden Sie unter: Projektverwaltung.
Wechsel zwischen Registern über Tastatur

Es ist möglich, im Projekt-Explorer zwischen den Registern mittels Tastatur zu wechseln. Es wird der jeweils zuletzt geöffnete Dialog angezeigt.
- Gebäudedaten: Strg 1
- Varianten: Strg 2
- Beratung: Strg 3
- Ergebnisse: Strg 4
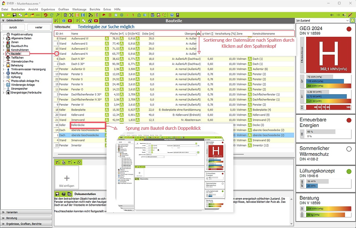
Hauptknoten - Tabellenübersicht
Beim Klicken auf einen Hauptknoten im Projekt-Explorer werden alle vorhandenen Elemente in einer Tabelle angezeigt:
- Sortieren: Klicken auf den Spaltenkopf
- Suchen: Eingabe eines freien Textes in das Suchfeld
- Sprung zu einem Element: Doppelklick auf das Element
