Zum Inhalt

Allgemeine Projektdaten erfassen

Allgemeine Daten
Allgemeine Daten

Bearbeiten der allgemeinen Projektdaten

  1. Wählen Sie links das Register Gebäudedaten.
  2. Klicken Sie im Navigationsbereich den Eintrag Allgemeine Daten. Die Maske zu den allgemeinen Daten wird geöffnet.
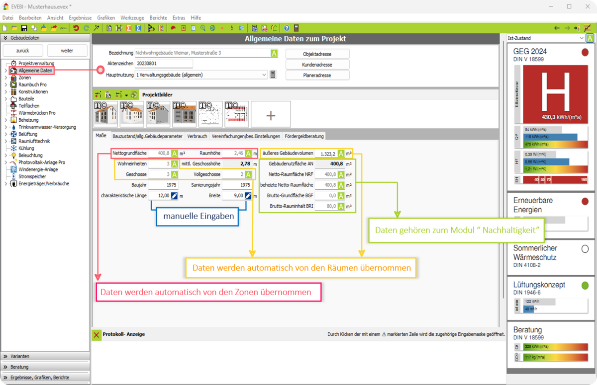
  3. Geben Sie die Daten ein. Folgende Daten qualifizieren die allgemeinen Projektdaten

  4. Bezeichnung: Geben Sie hier die Bezeichnung des Objektes an.

  5. Aktenzeichen: Geben Sie hier das Aktenzeichen ein. Hierbei kann es sich um die BAFA-Vorgangsnummer (exakt 6 Zeichen), die dena-Aussteller-Nummer o. ä. handeln. Bei exakter Angabe werden die Daten in die entsprechenden Dokumente übernommen.
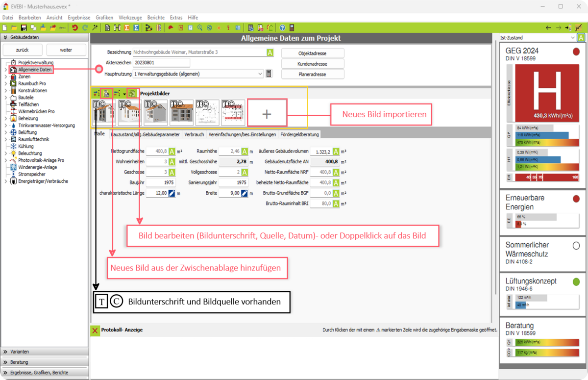
  6. Projektbilder: Hier können Sie bis zu sechs Fotos des Objektes einfügen. Das erste Foto erscheint auf der Titelseite des Berichtes, Energieausweises etc. Sie können alle Grafikformate verwenden.
    Projektbild einfügen - rechte Maustaste
    Projektbild einfügen - rechte Maustaste

Projektbilder einfügen

  • Das Vorgehen zum Einfügen und Bearbeiten von Bildern siehe Bilder Grafiken
    Allgemeine Daten: Objektadresse eingeben
    Allgemeine Daten: Objektadresse eingeben

Allgemeine Daten: Kundenadresse eingeben
Allgemeine Daten: Kundenadresse eingeben

Allgemeine Daten: Planeradresse eingeben
Allgemeine Daten: Planeradresse eingeben

Adressen bearbeiten

Sie haben die Möglichkeit, die Objektadresse, die Kundenadresse und die Planeradresse einzugeben.

Die Adressdaten werden in die verschiedenen Ergebnisberichte eingebunden (Titelblatt).

Über die Schaltflächen Objektadresse etc. können Sie die Adressen eingeben.

Hinweise:

  • Die Angabe der Postleitzahl zum Projekt bestimmt die Klimadaten am Standort (entscheidend für verschiedene Berechungen (Energiebedarf, Heizlastberechnung, Simulationen etc.).
  • Die Angaben zu den Adressen sollte vollständig sein, da diese für verschiedene Ausgaben Voraussetzung sind (Energieausweis, Sanierungsfahrplan etc.).
  • Die Planeradresse einschließlich Logo und Unterschrift wird mit dem Projekt gespeichert. Wird das Projekt durch einen anderen Anwender bearbeitet, bleiben neben der Planeradresse auch das Logo und die Unterschrift des Planers erhalten.
  • *Neben der Planeradresse kann auch eine eigene Adresse vorgehalten werden (Menü EXTRAS, Adresse bearbeiten.