Heizkörper raumweise erfassen
Haben Sie die allgemeinen Daten für den hydraulischen Abgleich erfasst, so können Sie jetzt die Heizkörper raumweise zuordnen. Das ist der zweite Schritt im Ablauf zum hydraulischen Abgleich.
Vorgehen zur raumweisen Zuordnung der Heizkörper
- Wechseln Sie ggf. auf das Register Beratung.
- Öffnen Sie im Navigationsbereich Hydraulischer Abgleich
-
Wählen Sie im Navigationsbereich den gewünschten Raum. Der zugehörige Dialog wird angezeigt:

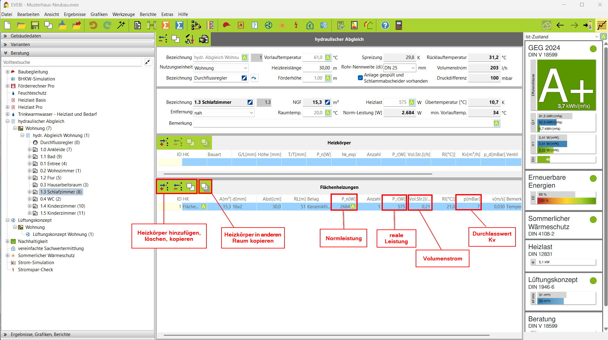
Raumauswahl hydraulischer Abgleich -
Geben Sie die Daten zum Raum ein. Dazu folgende Erläuterungen:
-
Raumname: Der Raumname wird automatisch aus dem Raumbuch übernommen.
-
Entfernung: Entfernung des Raumes zur Heizkreispumpe innerhalb des abzugleichenden Heizkreises, mit nah (Entfernung max. ein Drittel), mittel (Entfernung max. zwei Drittel) und fern (Entfernung größer zwei Drittel).
-
Heizlast: Wurde bereits eine raumweise Heizlastberechnung in EVEBI durchgeführt, so wird für jeden Raum die Heizlast automatisch eingetragen. Andernfalls können Sie hier die Heizlast manuell eingeben. Informationen zu Heizlastberechnung in EVEBI finden Sie unter: Heizlastberechnung Pro.
-
Norm-Leistung: Leistung unter Normbedingung 75/65/20C°.
-
Installierte Leistung: Bei der installierten Leistung handelt es sich um die Normheizkörperleistung (75 °C Vorlauf, 65 °C Rücklauf, 20 °C Raumtemperatur) über alle Heizkörper.
-
Übertemperatur: Die Übertemperatur (Mitteltemperatur) in K wird über die Heizlast des Raumes und die Summe der tatsächlich installierten Heizkörperleistungen ermittelt. Sie entspricht der mittleren Heizköpertemperatur, mit welcher der/die Heizkörper durchströmt werden muss/müssen, um die Raumtemperatur zu gewährleisten. Der Heizkörper, der die größte Übertemperatur hat, braucht die höchste mittlere Heizkörpertemperatur und ist damit der am knappsten dimensionierte Heizkörper. Dieser Heizkörper bestimmt die Vorlauftemperatur (3 bis 6 °C über der höchsten notwendigen Heizkörpertemperatur).
-
Spreizung: Die Spreizung wird über die Vorlauf- und Übertemperatur raumweise berechnet. Die größte Spreizung bestimmt die Rücklauftemperatur des Systems, da sich diese aus der Differenz der Vorlauftemperatur und der größten Spreizung berechnet.
-
-
Heizkörper definieren: Fügen Sie einen neuen Heizkörper durch Klicken des Symbols hinzu.
- Bei Bedarf können Sie mit Hilfe der Icons in der grünen Leiste Heizkörper kopieren oder in einen anderen Raum übertragen (siehe Abbildung). Mehrere Räume können durch Drücken der Strg-Taste und gleichzeitigem Klicken der linken Maustaste gewählt werden.
Info
Passen Sie die Heizkörperdaten soweit an, dass eine möglichst geringe Übertemperatur und gleichmäßige Spreizung in allen Räumen erreicht wird.